SCIENZE OMICHE
INTRODUZIONE
L’approccio multiomico rappresenta un’importante evoluzione nella diagnosi genetica, grazie all’integrazione di diverse discipline come la genomica, la metabolomica e la proteomica. La genomica permette di analizzare il DNA per identificare varianti genetiche che possono causare patologie, mentre la metabolomica studia i meccanismi biochimici attraverso l’analisi delle molecole, rilevando disfunzioni cellulari. La proteomica, invece, analizza le proteine, fondamentali per i processi biologici, per individuare alterazioni patologiche. Lo sviluppo di applicativi bioinformatici avanzati è essenziale per gestire e interpretare i grandi volumi di dati generati da questi test, offrendo diagnosi più accurate e personalizzate.
Approccio Multiomico
Genomica: La genomica studia il DNA per comprendere e applicare le informazioni genetiche, soprattutto tramite l’analisi delle varianti genetiche che possono causare patologie, seguendo il modello Mendeliano per malattie ereditarie. La genomica è importante anche per studiare modelli multifattoriali di malattie che coinvolgono più geni causativi che utilizzano modelli come il PRS (Polygenic Risk Score) oppure modelli di calcolo di accumulo di varianti per valutare il rischio genetico complessivo. La ricerca delle varianti genetiche è pertanto cruciale per identificare predisposizioni e cause di malattie.
Metabolomica: La metabolomica è una tecnica utilizzata per studiare i meccanismi molecolari attraverso l’analisi delle molecole coinvolte nei pathway biochimici importanti a livello fisiologico. Questo approccio consente di identificare eventuali alterazioni in questi meccanismi molecolari, cruciali per comprendere disfunzioni cellulari. Inoltre, è possibile modulare i pathway utilizzando molecole naturali, con potenziali applicazioni terapeutiche. Lo studio delle molecole è fondamentale per supportare la diagnosi genetica, poiché permette di correlare cambiamenti metabolici con specifiche condizioni genetiche e migliorare la diagnosi delle malattie.
Proteomica: La proteomica è lo studio su larga scala delle proteine, che sono fondamentali per numerosi processi biologici. Le proteine non solo svolgono ruoli strutturali nelle cellule, ma sono anche coinvolte in funzioni enzimatiche e di segnalazione. Attraverso l’analisi dei profili proteici, è possibile identificare variazioni nella quantità e nelle interazioni delle proteine che possono indicare alterazioni patologiche. Questo approccio è utile per supportare la diagnosi genetica e monitorare i progressi della salute, poiché il proteoma varia in risposta a condizioni genetiche e ambientali.
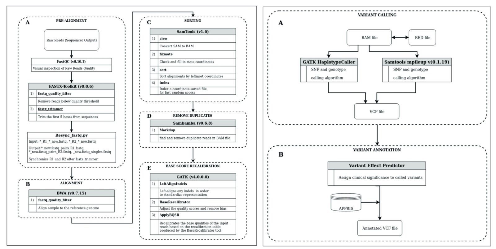
Sviluppo di applicativi bioinformatici per supportare la diagnosi
Lo sviluppo di applicativi bioinformatici riveste un’importanza cruciale per il supporto alla diagnosi di malattie genetiche nei laboratori di genetica medica e ricerca. Ogni test genetico risulta nella generazione di enormi volumi di dati genetici; pertanto, sono necessari strumenti bioinformatici capaci di analizzare, identificare, e classificare varianti genetiche specificamente associate a patologie. L’integrazione di algoritmi avanzati e banche dati genomiche contribuisce a migliorare sia l’accuratezza che la rapidità delle diagnosi. MAGI ha progettato e implementato i propri strumenti di bioinformatica, che sono attualmente impiegati nelle nostre pipeline analitiche e sono al servizio del nostro personale altamente specializzato.
Integrazione dei dati omici per una diagnosi più precisa
L’integrazione di dati omici – genomici, metabolomici e proteomici – rappresenta un metodo innovativo per ottenere diagnosi genetiche più precise e personalizzate. Questo approccio consente di combinare informazioni su diversi livelli molecolari per studiare il profilo biologico completo di un individuo, permettendo di identificare con maggiore precisione le cause molecolari delle malattie. Attraverso i test metabolici e proteomici, è possibile supportare la diagnosi genetica e migliorare la prioritizzazione delle varianti genetiche, ottimizzando le strategie terapeutiche.